This object is in archive! 
Performance: CheckSafetyDetach consumes a lot of CPU time for little gain
Solved
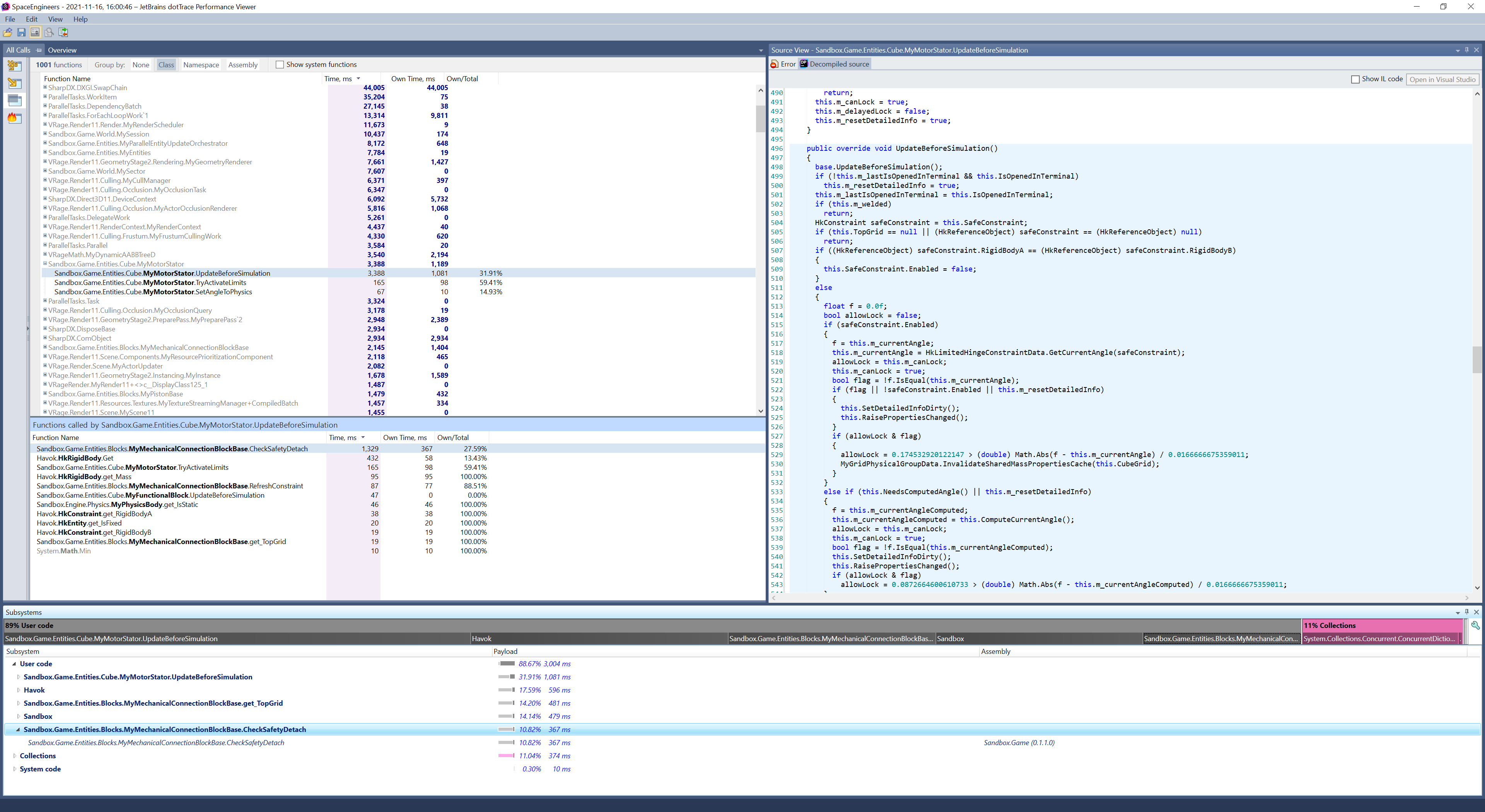
Please see the attached dotTrace screenshot.
Class: MyMechanicalConnectionBlockBase
Method: CheckSafetyDetach
Does it need to do this expensive check and this frequently?
Such a detach almost never happens.
This is a low hanging fruit to make especially multiplayer servers faster.
Files:
WhyRotorHeadsAr...
You can't vote. Please authorize!
You can't vote. Please authorize!
I have the same bug
Hello, Viktor,
thanks for letting us know about this problem. It was reported internally.
Kind Regards
Keen Software House: QA Department
Hello, Viktor,
thanks for letting us know about this problem. It was reported internally.
Kind Regards
Keen Software House: QA Department
Hello Victor!
Would be great, if you could attach world file.
Thanks!
Hello Victor!
Would be great, if you could attach world file.
Thanks!
Reproduced the issue. Please find everything attached.
It was an approximately 60 seconds long profiling session in dotTrace.
Please note, that the slowdown is not because of putting pistons next to each other. The problem is specific to all motor stators (bases), regardless of their arrangement. I'm not sure how much pistons contribute, so added those as well.
Please ping me on Discord if you need any help in investigating this.
Reproduced the issue. Please find everything attached.
It was an approximately 60 seconds long profiling session in dotTrace.
Please note, that the slowdown is not because of putting pistons next to each other. The problem is specific to all motor stators (bases), regardless of their arrangement. I'm not sure how much pistons contribute, so added those as well.
Please ping me on Discord if you need any help in investigating this.
Hello, Engineer!
The fix for this is in v200
Thank you.
Kind Regards,
Keen Software House: QA Department
Hello, Engineer!
The fix for this is in v200
Thank you.
Kind Regards,
Keen Software House: QA Department
Replies have been locked on this page!