This object is in archive! 
Lag on connector lock/unlock and rotor head attach/detach due to grid group changes
Reported
Game version: 1.200.027
Reproducibility: 100%
Test world and dotTrace analysis available. Root cause determined.
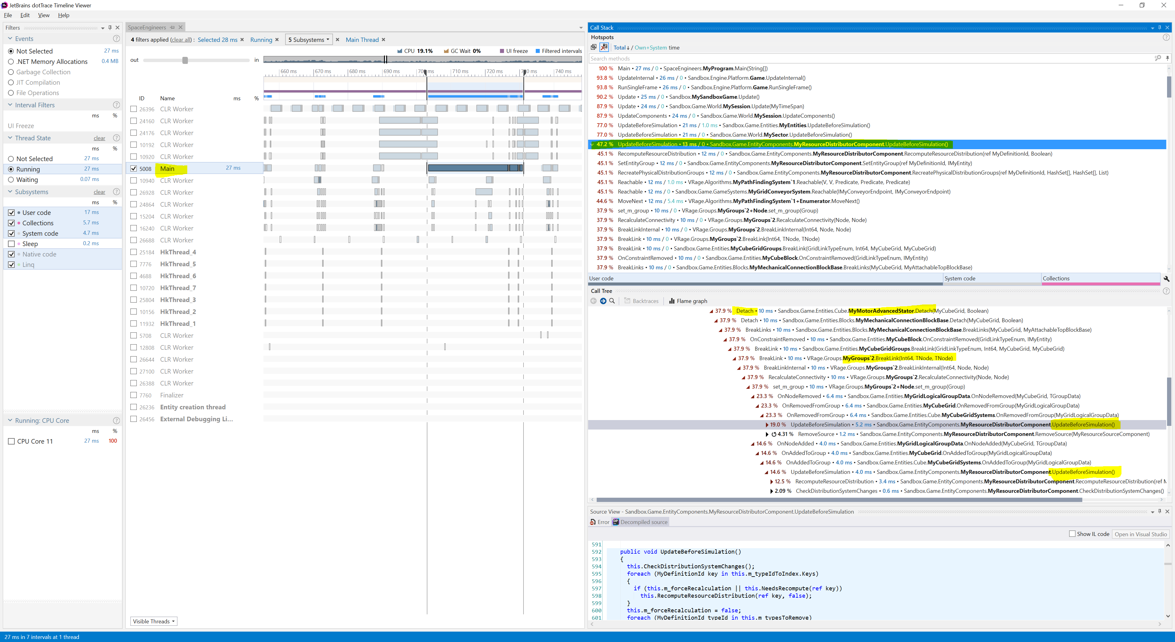
Problem: Lag on connector lock/unlock and rotor head attach/detach due to grid group changes causing massive main thread workload, which could easily be deferred to worker threads with minimal consequences.
How to reproduce:
- Load any of the test worlds. They contain two heavy production blocks connecting/disconnecting every second (2 seconds time period in total). One world connects them with two connectors, the other one with a single advanced rotor. Same story.
- Just stay next to the grid and watch the simulation thread load (Shift-F11).
- Fly around and feel the lag.
- Run dotTrace and sample for 10 seconds.
- Look for the methods marked in yellow on the attached screenshot.
Solution: Disable MyResourceDistributorComponent.UpdateBeforeSimulation while moving grids between grid groups. Same story for all other related updates which can be triggered by on add/remove event handers. They should be marked for recalculation and a worker thread would do it later. Nobody dies if the conveyor network is not up to date for a few frames.
I have the same bug
Test worlds with the timers already enabled. Please use these.
Test worlds with the timers already enabled. Please use these.
Hello, Viktor,
thanks for letting us know. Issue was reported internally.
Kind Regards
Keen Software House: QA Department
Hello, Viktor,
thanks for letting us know. Issue was reported internally.
Kind Regards
Keen Software House: QA Department
Replies have been locked on this page!